排序
Adobe Camera RAW (ACR) 最新版官方下载 (Win版&Mac版)
Adobe Camera RAW (ACR) 是Photoshop的RAW原始照片解码调色插件,这是一款adobe的免费插件。无论你是否订阅正版授权,该插件均可正常安装。 如何安装 Camera Raw Windows 退出所有 Adobe 应用程...
古腾堡原生区块插件 Greenshift 12 + 扩展 修改版
{.alignnone} 您是否想构建高质量的动画和页面,但却苦于使用热门页面构建器在 Google 测试中性能不佳?Greenshift 可以帮您...
Adobe Lightroom Classic 14.5.1.1 照片后期处理
描述 Adobe Lightroom Classic 是一款专业的图像后处理软件,常用于各种工作室,可以快速导入、处理、管理和显示图像。增强的校准工具、强大的组织功能和灵活的打印选项可以帮助您加快速度。轻...
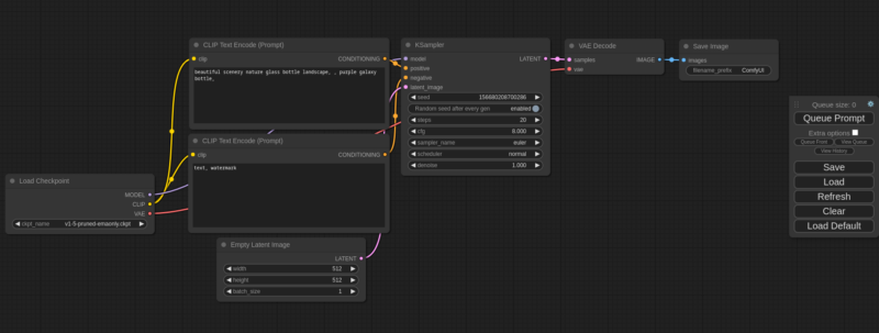
AI绘画软件安装接手式—ComfyUI源码下载及安装
如果已按以下文章安装好Python,就可进入本机AI绘画软件安装的关键部分——ComfyUI安装。 如未按上文成功安装Python,请先安装,再按本文指引操作。 在安装前,首先了解一下什么是ComfyUI。 Com...
亲测好用!摄影后期利器 lightroom classic 2025 中文正式学习版
何为学习版?就是全功能破解版本,供大家学习使用。 软件介绍 2024年10月,Adobe发布了最新版本的Lightroom Classic 2025图像管理工具V14.0.1,标志着该软件在图像处理领域的又一次重大进步。 L...
ComfyUI 安装源码搬运「持续更新」
舒适用户界面 最强大、模块化的稳定扩散 GUI 和后端。 该用户界面将允许您使用基于图形/节点/流程图的界面设计和执行高级稳定扩散管道。有关一些工作流程示例并了解 ComfyUI 可以做什么,您可以...
扩展小部件选项 – 排名第一的WordPress小部件控制插件 Widget Control Plugin v5.2.2
最佳WordPress小部件插件Widget Control Plugin v5.2.2,新增页面/设备可见性、对齐、动画等全面功能。
SDXL 1.0 ArienMixXL Asian portrait 亚洲人像大模型
模型使用 基础模型: SDXL 推荐负面提示词: cgi, illustration, cartoon, deformed, distorted, disfigured, poorly drawn, bad anatomy, wrong anatomy,ugly, deformed, blurry,Noisy,log,tex...
Adobe Photoshop 2025 26.10.0.7 精简版 图像编辑处理设计
描述 Adobe Photoshop (PS)是由 Adobe 制作的图像编辑设计软件。新的内容识别填充体验允许您精确地选择您想要通过专用工作区填充的像素,Adobe sensei 允许您轻松旋转、缩放和镜像像素,以及其...












